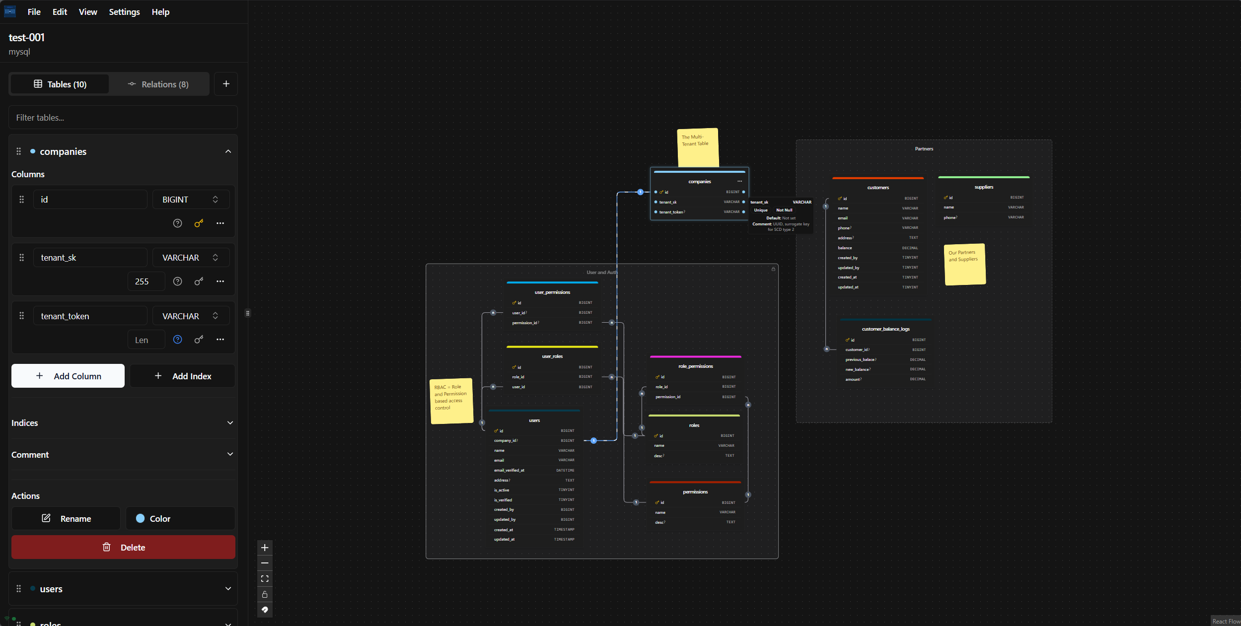
Thoth Blueprint is a free, powerful database design tool that allows you to visualize your database schema with an intuitive drag-and-drop editor. Create, edit, and export your database designs to various formats, including SQL, DBML, JSON, and SVG. Generate migration files for popular frameworks/ORM like Laravel, TypeORM, and Django.
- π¨ Visual Database Design - Intuitive drag-and-drop interface for creating database schemas
- π Multiple Export Formats - Export to SQL, DBML, JSON, SVG
- π Framework Migration Generation - Generate migration files for Laravel, TypeORM, and Django
- π§ Offline First - Work on your diagrams anytime, anywhere, with or without an internet connection
- β‘ No Limits - Create and manage as many diagrams as you need, with no restrictions
- π Your Data is Yours - All your data is stored locally on your computer, ensuring complete privacy
- π± Progressive Web App - Install as an app on your device for a native-like experience
- π Notes & Zones - Add notes and organize tables in zones for better diagram management
- π Zone Lock/Unlock - Lock zones to prevent accidental modifications
- π Copy/Paste - Easily duplicate tables and elements
- β¨οΈ Keyboard Shortcuts - Speed up your workflow with keyboard shortcuts
- Node.js 20+
- pnpm (recommended) or npm
-
Clone the repository
git clone https://github.com/AHS12/thoth-blueprint.git cd thoth-blueprint -
Install dependencies
pnpm install
-
Start development server
pnpm dev
-
Build for production
pnpm build
-
Preview production build
pnpm preview
Alternatively, you can run ThothBlueprint using Docker for easy deployment:
-
Build and run with Docker
docker build -t thothblueprint . docker run -d -p 8080:80 --name thothblueprint thothblueprint -
Or use Docker Compose
docker-compose up -d
ThothBlueprint will be available at http://localhost:8080
- Create a new diagram - Click the "New Diagram" button to start a new database design
- Add tables - Drag table components from the sidebar or right-click to add new tables
- Define columns - Click on tables to add and configure columns with appropriate data types
- Create relationships - Drag from one table to another to create relationships
- Organize with zones - Create zones to group related tables and lock them to prevent changes
- Add notes - Add notes to document your database design decisions
- Export your design - Use the export functionality to generate SQL, DBML, JSON, SVG, or framework migrations
ThothBlueprint allows you to organize your database diagrams using zones and notes:
- Add Notes - Document your design decisions by adding notes to your diagram
- Create Zones - Group related tables together in zones for better organization
- Lock/Unlock Zones - Lock zones to prevent accidental modifications to tables within them
- Add Elements to Zones - Right-click within a zone to add new tables or notes directly to that zone
Speed up your workflow by copying and pasting elements:
- Copy Tables/Notes - Select one or more tables or notes and copy them (Ctrl+C/Cmd+C)
- Paste Elements - Paste copied elements at your cursor position (Ctrl+V/Cmd+V)
- Duplicate Elements - Quickly duplicate tables with all their column definitions
ThothBlueprint includes several keyboard shortcuts to speed up your workflow:
Ctrl+A/Cmd+A- Add TableCtrl+B/Cmd+B- Toggle SidebarCtrl+Z/Cmd+Z- Undo Delete TableCtrl+C/Cmd+C- Copy SelectionCtrl+V/Cmd+V- Paste SelectionCtrl+Click/Cmd+Click- Select Multiple NodesDelete- Delete Elements
Please see our Contributing Guide for details on how to contribute to this project.
This project is open source and available under the GNU General Public License v3.0. Please see License File for more information.

